Black box performance - without the black box


Main Graphic_2.png

We integrate low-SWaP, compute-intensive hardware and software technology to create a highly efficient, adaptable and scalable supercomputing solution. The availability of multiple hardware configurations allows us to bring HPC to most environments, when and where acceleration is needed.  The ability to allocate API functions across all cores provides solutions flexibility, while network I/O supports HPC virtualization.

 
 
PCIe

PCIe

AMC

AMC

PTMC

PTMC

PC104

PC104

 
 
Transcoding

Transcoding

OpenMP

OpenMP

Algorithm Support

Algorithm Support

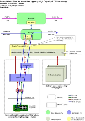
CIM™ Compute Intense Multicore Hardware

Signalogic's CIM™ Computer Intensive Multicore hardware solutions provide high-speed, high-capacity processing in a variety of configurations.

Low SWaP Multicore Technology

results in extreme power efficiency, size and weight reduction for use in any form factor.

Onboard API Functionality

including voice/video transcoding, conferencing, audio codecs, analytics and encryption.

User Defined Functions

are implemented as OpenMP-marked acceleration of arbitrary C/C++ source code sections. 

Heterogenous CPU Environment

allows efficient allocation of API functions and concurrent threads to all cores. 

Network I/O

supports IP/UDP/RTP streaming and is visible to all compute intensive cores to support high throughput and HPC virtualization

 


CIM™ Compute Intense Multicore Software

Signalogic's CIM™ software, part of our advanced software suite, provides intelligent tools for addressing your applications in a heterogenous CPU environment.

CIM™  Software Suite

leverages OpenMP syntax with tools for source code separation (CIM stream and x86 stream), generation (add/modify code streams), and run-time code recombination

DirectCore™ Software Suite

includes open source tools for addressing functionality at the core level

RTAF™ Real Time Algorithm Framework

provides an intelligent framework for real time algorithm development, testing and implementation

 

Learn More About our HPC Solutions